It is important to note that a TimeTrak workgroup is an association of users, contractors, subcontractors and equipment that you would like to schedule.
There are two main TimeTrak workgroup scheduling methods that will both be covered in this white paper.
TimeTrak mobile users can now also check users in their workgroup into different appointments, jobs or tasks if they are completing different work from the Manage Workgroups screen.
When creating a new user in TimeTrak 4, as per below there are new additional licensing types Equipment, Contractor and Subcontractor (schedule only).
The Subcontractor licensing type has also had some alterations to its behavior as per below:

A contractor is a person who regularly works with the organisation, typically they wouldn’t be on the Payroll, but would be paid through creditors. They would have full access to client and job information, and log their own time against work that is assigned to them.
A Contractor will have a creditor account set up against them and each new Appointment can generate a Purchase Order against the Job or be assigned to an existing Purchase Order for the job against the Creditor Account. The time recorded by a Contractor user appears in the Timesheet section of the Job. Optionally there is a setting to determine if this time is deducted from the budgeted hours.
This is a Subcontractor who has access to TimeTrak Mobile platform only. They will have a creditor account set up against them and each new Appointment can generate a Purchase Order against the Job, or be assigned to an existing Purchase Order for the Job against the Creditor Account.
This user will only ever see Job information related to their Appointments. Quoted lines on the Job can be optionally visible where they are the Supplier against the Quoted lines. This user can complete checklists against a job. The time recorded by a Subcontractor user appears in the Costs section of the Job. Optionally there is a setting to determine if this time is deducted from the budgeted hours.
This is a Subcontractor who has no access to TimeTrak Professional or TimeTrak Mobile platforms at all, and can only be scheduled. They are scheduled and a Work Request can be produced for them using a custom report. They will have a Creditor Account set up against them and each new Appointment can generate a Purchase Order against the Job, or be assigned to an existing Purchase Order for the Job against the Creditor Account.
The time recorded by a Subcontractor user appears in the Costs section of the Job. Optionally there is a setting to determine if this time is deducted from the budgeted hours.
This is a user who cannot log into TimeTrak Professional or TimeTrak Mobile but is visible to other users who have access to both TimeTrak Professional and TimeTrak Mobile. This user is someone who is on the Payroll and works for the organisation consistently but would never have their own device or login.
An Apprentice is a good example, or members of a team who have a team leader with a device where they are all working on the same job, and the team leader enters their time for them. This license type allows a lower price point for a user that will only ever be scheduled.
Equipment licensing is for organisations that need to schedule equipment and machinery. Typically, it would be equipment that goes out with a user or a team, and there is a need to track who is using it. Or it is a piece of machinery in a factory environment that we need to capacity plan for, and optimise for production. Equipment can only be scheduled.
As mentioned above there are two new global settings which determine if Contractor or Subcontractor users consume labour budget against a job.
These are located in the TimeTrak Administrator Console
Global System Setup
Modify Settings
As per below:

This then flows through to the job financial summary report against the job in TimeTrak as per below:

These control numbers indicate whether or not the licence type is included in the budget and this is stipulated clearly at the bottom of the job financial summary report.
In the above example Subcontractors time DOES consume the labour budget (ticked on in global admin settings) so the [2] is removed from beside this licence type in the report.
Visibility of all workgroups that belong to a user’s TimeTrak group(s) is enabled via the new profile setting below:
Tick on Show all work groups for my groups as per below.

Enabling this setting against a profile means that users against this profile will be able to see all workgroups against all users in their specified group(s), as per below:
In the below case Harrison Williams will be able to see all workgroups for users that belong to his groups - Custom group, Management and Mobile.

To see which users belong to these groups, go to Groups, select the group in question and click the Users tab as per below:

Another profile setting that is new is "Location Tracking Enabled (TimeTrak Mobile)" As per below.

If you would like TimeTrak to record the location of your Mobile users the above profile setting needs to be enabled.
The users also need to allow the TimeTrak website to track their location on their device.
When hovering over a workgroup tab in Professional you can now see who the workgroup owner is as per below:

The below icon has been added to take you directly to the Manage Workgroups screen.

The Manage Worgroups screen has been re-designed to be more user friendly.
If you have the profile setting "Show all workgroups for my groups" enabled by default you will land in the "My Visible Workgroups" view as per below where changes can be made to user’s workgroups by clicking on the edit icon. Additional workgroups can be added by clicking on the add icon.
Note: My Visible Workgroups cannot be ordered by user which is why the ordering arrows are removed from this screen.

If looking at a workgroups calendar (instead of your own) the below workgroup icon will become available along with the workgroup owners name underneath as per below:

Clicking this icon will take the user to the workgroup they are currently looking at where they can quickly make changes if required.

Schedulers or user's who require the ability to make changes to other user's workgroups will need to be set up as "Group Administrators" or Global Administrators in the TimeTrak Admin Console as per below.

In Mobile there has been a lot of changes to workgroups.
Workgroups have been added as an option to the View items list
As per below Workgroups has been added as an option.

Clicking this icon will take the user to the Mange Workgroups screen.
Users can still access this screen by clicking on the person icon below (the number indicates how many other users or pieces of equipment are in the user’s workgroup)
Or clicking Menu and selecting Workgroups from here.

This screen has also been added as a widget to the Home Screen.
Workgroups
The numbers down the right hand side have been added for the user to index the position of widgets.
Eg: This User would like the Workgroups widget and Calendar widget at the top of the home screen with workgroups first, then calendar the user can index this as per below:

As you can see from the workgroups widget below the Manage Workgroups screen has also been re-designed to provide additional functionality - this functionality will be covered later in the document.

This type of workgroup scheduling is perfect for businesses where the scheduler is almost certain of the users and equipment that will be used for each piece of work.
The scheduler can see Tuesday’s workgroup which in this case belongs to Greg who is the mobile user.
In the below case Tuesday’s Team is made up of the below users which are a mixture of TimeTrak user types.
"Show as a Scheduling Workgroup" should be ticked against the workgroup as per below:

With this setting ticked on, when creating an appointment in a workgroup's calendar the workgroup and users in this workgroup will load by default.
If in another calendar, the scheduler still has the ability to select the workgroup for the appointment instead of manually selecting users that make up the workgroup.
Once the workgroup is selected the scheduler can see which users belong to this workgroup as they are stated in the user field below:

Additional users not in the workgroup can be added to this appointment by selecting them.
This user list has been increased to three columns, there has also been a search field added as well as icons against the user names to indicate what type of user they are as per below.

Type to search for a user. Great for companies with large user counts.
- This icon indicates to the scheduler that the "user" is set up as an equipment user type in TimeTrak.
- This icon indicates to the scheduler that the "user" is set up as a Contractor user type in TimeTrak.
- This icon indicates to the scheduler that the "user" is set up as a Sub-Contractor user type in TimeTrak.
On Save, the appointment has been created in all of the workgroup users calendars as per below:

If users in this workgroup are set up as a Sub-Contractor or Contractor (in this case Tim and Scott) with a preloaded Purchase Order line like below a Purchase Order will be created on saving of the appointment.

If the scheduler has the ability to edit Purchase Orders enabled against their profile they will be able to edit the Purchase Order that is automatically generated on appointment creation.
On opening of Tim's appointment, the scheduler can see the Purchase Order that has been created for this appointment.

Clicking the down arrow as per above will show current Purchase Orders against Tim's Creditor account.
Clicking the three dots as per above or clicking Save & Edit PO, will take the user to the Purchase order screen in TimeTrak where a Purchase Order header narration can be added.
Purchase Order lines can also be added and amended as well as any attachments that are required.
A Custom Purchase Order report that can be made to fit your requirements can then be run from the reports tab of the Purchase Order.

Once saved as a PDF, there is the option to send the Purchase Order via email through to the Sub-Contractor or Contractor:

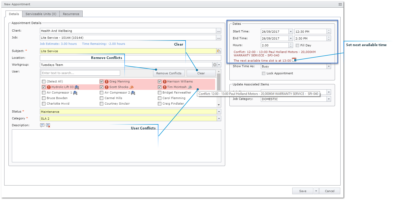
When the scheduler creates another appointment that conflicts they are able to see this immediately as per below:

Set next available time looks for the next available time slot in the user’s calendar which in the above case is 1pm.
Clicking this icon will change the appointment start time and end time (while keeping the appointment duration) as per below:

Removes all users that have conflicts only, leaves users that do not have conflicts ticked on.
Clears all users from the appointment.
Hovering over these users you are able to see what the appointment conflict is.
If the user's profile, as per below, allows overlapping in their calendar then you can continue to select the user even if it will cause a conflict and create an additional appointment for them.

In Mobile when Greg logs in he is presented with the below screen where he can select which workgroup he is working with.
Workgroups that appear in this list are based on the workgroup owner and it is recommended that a mobile user only has one workgroup to prevent any confusion.

Selecting the workgroup that applies the user can see who is meant to be in there workgroup for the day:

If clock on is enabled for your database and you have selected a workgroup for the day, when the clock on pop up appears by default "Clock on all Workgroup users" will be enabled by default.

This information is now available in Professional to the scheduler, as per below when users have clocked on a “C” will appear beside their name.
Hovering over this, users can see what time the user clocked on.

Back in Mobile against the appointment there is now an additional widget "Related Appointments" so the Mobile user can quickly see who was scheduled to attend the appointment with them. If for some reason a user was scheduled to attend and hasn't arrived the mobile user would be able to quickly identify this as per below:

In the Check In widget, It again clearly states the users that are in the workgroup:

If, for some reason, a user is not going to work on this appointment the mobile user has the ability to un-tick them prior to start travel or check-in.
At which point, when the time entry is saved they will need to save and manage users to un-tick this user again or a travel/ time entry will still be created for them.

The user can then start travel, or check in directly to the job and complete any checklists required depending on their business process.
In Professional, the scheduler can see that the workgroup is traveling to the appointment.
This is indicated by the truck icon against the appointment.
There is also additional calendar settings available in professional as per below:

In order for the data to appear in these calendar settings, the TimeTrak Maps window must be running (this can be minimised down but needs to be running to allow for accurate up to date data).

As per below this map will show the location and current status of users.

In order for users to appear on the above map they must have "show user on map" ticked on against their user in the TimeTrak Administrator Console.
You can also stipulate the colour of their map indicator here by setting the background colour.

If this calendar setting is ticked on, the checked in or travel icon will appear under the users name depending on their current status.
The figures are “Time remaining if traveling” or “Current duration if checked in/ Appointment Start Time”.

Having both of these calendar settings ticked on will switch between the two options.
Clicking on this field in Professional will show the scheduler the user on google maps as per below:

The scheduler now also has a Check In Activities Report Available in Professional as per below:

The report can be run by group and shows users and their current activity as well as their next activity.
There is the option to view the report on a black background if preferred by clicking the Invert icon the arrow is pointing at below:

On check out of the appointment, the Mobile user completes their time entry as per usual and they are advised of the users in their workgroup as per below.
They then have the below options.

This type of workgroup scheduling is perfect for businesses where the scheduler is not certain of the users and equipment that will be used for each piece of work.
Many of the settings from the above scheduling method 'schedule users and equipment in one workgroup' still apply and will be referenced throughout this process.
In this scheduling method, workgroups are generally set up for schedulers as a selection of users as per below.
“Show as a Scheduling Workgroup” is not enabled as user(s) will be manually selected for appointments.

The same will apply for equipment which can be its own workgroup if required.
The benefit of this would be that you could go to the "equipment" calendar to see when equipment is not scheduled.

The Mobile users profile will have the below setting enabled which removes the ability to Save a time entry - they will be forced to save and manage other users.

When an appointment is created the scheduler selects the user(s) and equipment that they believe will be required to complete the job by selecting them from the user drop down field.
As mentioned in the first scheduling method, if there are appointment conflicts the scheduler will be notified of these.
If the users profile has "Allow Overlapping in Calendar" enabled this can be over written.
Again, if any of the users selected are set up in TimeTrak as Contractors, Sub-Contractors or Sub-Contractors (schedule only) their individual appointments can be opened and Purchase Orders amended and emailed if required and permissions allow.

In Professional, when opening this appointment in one user’s calendar, there is a related appointments tab which shows the other appointments that relate to this appointment.

Ticking on "Show occurrences" includes any recurring appointments in the selected date range as well as the appointment you currently have open (in this case Harrison Williams Appointment).

In Mobile when logging in the user will have the option to select their current work group or go to the Manage Workgroups screen as per the first scheduling method to manage the users in their workgroup for the day.
In this scheduling method the Mobile user has more control of his workgroup as this could change rapidly and the scheduler may not always be aware of the changes prior to the event.

If Clock On is enabled the Clock On button will be visible against users.
Again by default Clock On All Workgroup Users will be ticked.

Against the appointment the users included in your workgroup are available in the Check In widget:

There is also the Related Appointments widget which shows appointments for other users or equipment that relate to your appointment - another related appointment can be created in this widget also.

Start travel, or check in to the appointment depending on your business process.
Once the work is completed Check Out.
You will be advised of the users currently in your workgroup as per below but only have the option to Save & Manager Other Users:

You will be taken to the Add Time Entries for Other Users Screen as per below where you can amend users in your workgroup’s cost type, start time and duration.
If one of the users was not onsite you can un-tick them and a time entry will not be created for this user (In the below case Harrison).
If additional users or equipment were used these can be added on this screen also by clicking Add user/ resource and searching and selecting additional user’s by TimeTrak group.

In the below case an additional Hydraulic Lift was used but only for half an hour - this has been added and shows under the "Other Users" heading on this page where the cost type and start time and duration can be amended.

The user then has the below options:
Back in Professional, the scheduler can see that Harrison is checked in but his appointment has not been converted to a time entry like the rest of the users in Greg’s Workgroup.

Against Greg's time entry on the related items tab the scheduler can see the other time entries that relate to this one including the additional time entry for the Hydrolic lift 03 that was used "on the fly" it was not scheduled and did not have an appointment for this work.

As mentioned earlier, the Manage Workgroups screen has been re-designed to provide additional functionality to the Mobile user in charge of a team of users.
New workgroups can then be created, renamed and users can be clocked on and off as per below:

This will only appear if clock on is enabled against the users profile as per below:

Clicking clock off against a user if they have left early prompts the below box to appear where the user can enter a clock off note which can be reported on.

Clicking clock off against the logged on user prompts the below icon which by default will tick on "Clock Off All Work Groups Users"

Mobile users now have access to more information about users in their Workgroup than ever before via the Manage Workgroups screen as per below:

The first line in larger font is the user’s current time entry details.
If the time entry is assigned against a job the job icon will be displayed as per below:
If the time entry is assigned against a task the task icon will be displayed as per below:
The second line of information under a user is the next appointment details for that user in the below format:
Job number, Job Title, Appointment Start Time, Appointment Duration.
The third line of information under a user is the user’s current allocated time for the day and their clock on status if applicable.
This is the colour to indicate the status of the user’s time entry.
This colour is set against billable statuses in the TimeTrak Administrator Console as per below:

Against each user in the Manage Workgroups screen there is a new Check In button which will pop the below actions for the user to select from.

Next appointment will only appear if the user you have selected "check in" against has a future appointment in their calendar.
In the below example for Harrison Check in, Next appointment

This takes the user to Harrison's next appointment which is for job 7, Warranty Service.
In the Check In widget by default Harrison is already selected, check in

If the appointment has related appointments, the user will be taken to the Manage Check In screen as per below where they can see other users/ resources in their workgroup with related appointments as well as other users/ resources that have related appointments not in their workgroup.
Note: Other users/ resources with related appointments do not need to belong to one of the logged in users TimeTrak group(s) to be visible. However if the user/ resource does not belong to one of the logged in users TimeTrak groups they will be unable to action the user’s appointment in anyway.

The user can now see that Harrison is checked into job 10149 and has the option to check Harrison out once he has completed his work.

This will divert to the user’s appointment list
This will divert to the user’s task list
This will take the user to the job search screen where they can search by job and check directly into a job, if permissions allow.
This is the percentage of the day that is completed for this user based on their roster.
Clicking on this button will take the logged in user to that user’s calendar where they can complete their time sheet for the day.
The workgroup can be deleted, additional users or equipment can also be added and removed from the workgroup as per below.

Allows user to add additional users or resources to the selected workgroup.
Deletes the selected workgroup.
Clicking Manage against a user will pop the below options.

Fill day takes the user to the time entry screen and allows them to create a time entry for the user’s entire day.

This option will only appear if the logged in user does not have the below profile setting "Hide Other Users Calendars (TimeTrak Mobile)” enabled.
If this is not enabled and Manage Calendar is selected the logged in user will be redirected to the selected users calendar.

Removes the selected user from the selected workgroup.
This option will only appear if the user has scheduled appointments for today and the logged in user has the ability to delete appointments.
On clicking Clear today's appointments all today's appointments for this user will be deleted.
New Right Click Update Options Available in TimeTrak Professional
25 January 2018
Default Task Narration
17 January 2018
Group TimeTrak Panels
19 December 2017
Tip: Create a time entry or appointment over multiple work days
11 December 2017
Tip: Minimum Charge Disbursements
07 December 2017
CRM Features in TimeTrak Mobile
21 November 2017